Document Archiving
UnForm document archiving and management is an optional component providing a suite of archiving
functions which are seamlessly added to UnForm's library of commands and tools
for document enhancement and delivery.
Existing UnForm integrators and designers familiar with Unform's unique text filter
technology will find it simple and intuitive to add archiving commands and
arguments into UnForm's rule-file oriented flow of processing.
Or rule-files can be bypassed
altogether to archive non-UnForm-generated documents using the familiar command-argument
interface to the UnForm client software. And UnForm's Image Manager
component can add scanned image files to the archive and match them with existing
documents previously stored using barodes, OCR, or custom form interfaces.
User Access
Once documents are stored, UnForm provides many retrieval capabilities. Users are provided
a browser-based application with single document lookup, indexed browsing, and full featured
searching. Documents can be viewed, emailed, faxed, or printed right from their browser.
Multiple documents can be selected and then viewed or delivered as a unit.
Program Access
Developers can access documents as well, through an http-based REST interface, or the
command line client. Using these methods, custom applications can be designed that
interface with documents stored in UnForm libraries.
Security
Subject to access-rights, document and images being listed and/or viewed in the browser
interface can have properties modified by users to update document status, correct
indexes, and maintain associated notes and keywords at a document level. Files on the
network can be browsed and added as sub-documents from within the browser.
Security is managed by library and by user. All documents are encrypted and compressed
when stored in the library. To access documents, a user login is required, and each
login can be granted read, write, or delete access to a given library, or can be allowed
to access the library based on the library's default access profile.
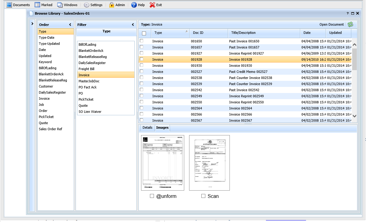
Browse
Libraries can store millions of documents, but through intuitive indexing, both automatic
and custom, users can easily browse documents of interest. Dates, types, keywords,
and custom multi-level category indexes make quick work of even huge libraries.
Image Viewer
Documents are viewed on screen, with email and fax panels easily accessed. Quick
links to related documents, as well as image details, are also a click away, as well
as the ability to mark any number of documents for further handling.
Search
The multi-library search function creates a list of
documents which can be viewed, exported, or copied or transferred to another library.
Searches can be based on dates, keywords, categories, or even text content. Searches
can be saved for re-execution at any time, and administrators can create standard
searches that all users can run (with appropriate permissions, of course).
Search Results
Once the search result list is produced, use it for many purposes. You can copy documents
to another library. You can purge documents, by transferring them to a temporary library that
can be deleted. Or create a stand-alone HTML export that can be sent to a customer, or an
auditor, or anyone who needs access to the documents without full access to the system.
OneDoc
When a document ID is known, the OneDoc feature provides quick access. Select the library
and document type, and start typing the ID, such as invoice number or PO number, and
click the ID desired from the list.
MultiView
View several documents side by side, for comparisons, three-way match, and other sign-off and
auditing applications.
The UnForm manual has more details about
archiving
, including detailed information
about the structure of document libraries and examples.
UnForm and CirrusPrint are registered trademarks of SDSI. General and
MailCall are trademarks of SDSI. Other product names
used herein may be trademarks or registered trademarks of their respective
owners.
SDSI uses Google analytics and conversion tracking on some site pages.
Site design by ZiMDesign.